Schnellerfassung
Dieser Abschnitt gilt ausschließlich für die Kalkulationsart 2. Information zu den Kalkulationsarten 1 und 3 finden Sie unter Klassische Angebotsstückliste.
Mit der Schnellerfassung der Angebotsstückliste steht Ihnen ein Werkzeug für eine rasche Kalkulation von neuen Produkten zur Verfügung. Die Schnellerfassung wird vor allem in Metallverarbeitungsbetrieben eingesetzt. Anhand von vorab definierten Vorlagen können Sie sehr schnell ein Angebot für eine Sonderanfertigung kalkulieren.
Legen Sie pro Aufgabenstellung oder pro Fertigungsart eine Vorlage an.
Das Arbeiten mit der Schnellerfassung gliedert sich in zwei Bereiche, die Sie in diesem Kapitel nachlesen können:
Definition der Vorlagen
Erstellen der Angebotsstückliste
Angebotsstückliste überbeiten
Definition der Vorlagen
Um eine Angebotsstücklistenvorlage zu erstellen, öffnen Sie das Modul Angebotsstückliste. Legen Sie eine neue Angebotsstückliste an und definieren Sie diese als Vorlage für Kalkulation, indem Sie in den Kopfdaten oben rechts den Haken “Vorlage für Kalkulation” setzen. Im unteren Bereich der Kopfdaten können Sie ein Bild für diese Artikelart hinterlegen.
Wechseln Sie in den oberen Reiter Positionen. Geben Sie hier alle Ihre Artikel ein, die Sie für die Produktion benötigen könnten. Beim späteren Verwenden der Vorlage bestimmen Sie die tatsächliche Stückzahl und ob der Artikel überhaupt verwendet wird.
Geben Sie auch weitere Kosten wie Verpackungskosten und Transportkosten als Positionen ein, um einen guten Angebotspreis zu kalkulieren.
Wechseln Sie in den oberen Reiter Arbeitsplan. Fügen Sie alle Arbeitsschritte mit der groben Zeit hinzu. Beim späteren Verwendern der Vorlage bestimmen Sie die tatsächliche Stundenzahl und ob der Arbeitsschritt überhaupt notwendig ist.
Wechseln Sie in den oberen Reiter Material. Geben Sie die benötigten Rohmaterialien an. Es werden Ihnen alle Materialien angezeigt, die Sie im Modul Artikel → Grunddaten → Material definiert haben. Geben Sie für Ihre gewählten Materialien insbesondere das spezifische Gewicht und den aktuellen Einkaufspreis pro kg des Materiales an.
Erstellen der Angebotsstückliste
Legen Sie außer den Vorlagen keine manuellen Angebotsstücklisten an, wenn Sie mit der Kalkulationsart 2 inklusive Arbeitsgängen (Lizenz AGSTKL_ARBEITSGANG aktiv) arbeiten.
Um eine Vorlage zu verwenden, benötigen Sie ein Angebot. Wechseln Sie im Angebot auf den Reiter Positionen und klicken Sie das Blitz-Icon für die Schnellerfassung. Ihnen wird die Liste der Angebotsstücklistenvorlagen angezeigt. Wählen Sie die passende Vorlage aus. Die Schnellerfassung öffnet sich.

Schaltfläche: “Schnellerfassung”
Projekt / Bezeichnung
Tragen Sie im Kopfbereich ein Projekt oder eine Bezeichnung für die neue Kalkulation ein. Diese Bezeichnung wird als Positionsbezeichnung ins Angebot übernommen.
Zeichnungsnummer
Tragen Sie optional im Kopfbereich eine Zeichnungsnummer für die neue Kalkulation ein.
Bild
Wenn Sie ein zur Kalkulation passendes Bild oder eine Zeichnung haben, können Sie diese auf der rechten Seite einfügen. Durch Klick auf Übernahme aus Zwischenablage kann das Bild direkt aus der Zwischenablage übernommen werden. Mögliche Dateiformate sind .pdf, .jpeg, .png, .tif und .gif.

Material
Im ersten Block links definieren Sie Ihre benötigten Materialien. Durch Klick auf + Material kann weiteres Material hinzugefügt werden. Überzähliges Material kann durch Klick auf das rote X am Ende der Zeile entfernt werden. Ändern Sie bei Bedarf schon vorhandenes Material.
Das zur Auswahl stehende Material können Sie im Modul Artikel → unterer Reiter Material definieren.
Wählen Sie die Form und geben Sie die zur Form passenden Abmessungen an, damit das Gewicht und der geschätzte Einkaufspreis berechnet werden können. Alternativ kann direkt das Gewicht angegeben werden. Auf der Grundlage des Gewichts wird der Preis berechnet. Als weitere Alternative kann der geschätzte Preis der Materialposition eingegeben werden.
Beim Überleiten der Angebotsstückliste in eine echte Stückliste werden die Materialpositionen als Handeingaben übernommen.

Material
Arbeitszeit
Im zweiten Block links definieren Sie die benötigten Arbeitsschritte. Durch Klick auf + Tätigkeit können weitere Tätigkeiten hinzugefügt werden. Nicht benötigte Tätigkeiten können durch Klick auf das rote X am Ende der Zeile entfernt werden, alternativ stellen Sie die Rüst- und Stückzeit einfach auf 0. Ändern Sie bei Bedarf schon vorhandene Tätigkeiten.
Als Tätigkeiten stehen Ihnen alle Artikel der Artikelart Arbeitszeit zur Verfügung. Als Stundenpreis für die Tätigkeit wird der Lief1Preis verwendet.
Geben Sie pro Tätigkeit den Stundensatz, die Rüstzeit und die Stückzeit ein. Über den Button M können Sie eine Maschine zuordnen. Mit dem Haken “nur Maschine” definieren Sie, dass für den Arbeitsschritt keine Personalkosten kalkuliert werden sollen.
Positionen
Im dritten Block links definieren Sie die benötigten Verbrauchsmaterialien. Durch Klick auf + Position können weitere Verbrauchsmaterialien hinzugefügt werden. Nicht benötigte Verbrauchsmaterialien können durch Klick auf das rote X am Ende der Zeile entfernt werden, alternativ tragen Sie einfach Menge 0 ein.
Als Verbrauchspositionen stehen Ihnen alle Artikel Ihres Artikelstamms zur Verfügung.
Geben Sie pro Verbrauchsmaterial die Menge ein und überschreiben Sie bei Bedarf den Preis. Wenn Sie den Haken “RM” setzen, wird das Material als Rüstmaterial kalkuliert und die Menge bleibt unabhängig von der zu produzierenden Menge gleich.
Initialkosten
Vorn am Beginn der Zeile für die Arbeitszeit und für die Verbrauchsmaterialien finden Sie einen Haken “In”. Wenn Sie den Haken setzen, wird die Position als Initialkosten gewertet. Unabhängig von der Stückzahl fallen diese Kosten nur einmal und auch nur für die erste Produktion an. Wenn Ihr Kunde Ihnen den Auftrag erteilt und Sie eine echte Stückliste aus der Angebotsstückliste erzeugen, werden die Initialkosten übernommen. Im weiteren Verlauf werden die Initialkosten für das erste Los, das Sie für die Stückliste anlegen, übernommen. Alle weiteren Lose werden die Initialkosten nicht mehr enthalten.
Staffel
Wenn Sie bereits in der Vorlage Staffeln definiert haben, werden die Staffelpreise berechnet und angezeigt. Durch Klick auf + Mengenstaffel können weitere Staffeln hinzugefügt werden. Nicht benötigte Staffeln können durch Klick auf das rote X am Ende der Zeile entfernt werden.
Wenn mehrere Staffeln vorhanden sind, müssen Sie die Staffel auswählen, die Sie in Ihr Angebot übernehmen möchten. Im Angebot werden alle Mengenstaffeln angeführt, wodurch Ihr Kunde eine gute Preisübersicht bekommt.

Staffeln im Angebot
Pro Staffel können Sie einen Material- und einen Arbeitszeitaufschlag definieren. Der Aufschlagswert wird aus der Vorlage übernommen. Sollte die Vorlage keinen Wert beinhalten, wird der zuletzt eingegebene Wert verwendet. Am Ende der Zeile wird der kalkulierte Verkaufspreis angezeigt. Überschreiben Sie den Preis bei Bedarf.

Eingabemaske der Schnellerfassung
Preisberechnung
Wenn Sie Preise ändern müssen, gehen Sie von oben nach unten vor. Prüfen und überarbeiten Sie erst im letzten Schritt Ihre Staffeln.
Wird der Preis rot angezeigt, ist der gewählte Preis kleiner als der aktuelle Lief1Preis des Artikels ist. Dies gilt auch für Arbeitszeitartikel. Bei Maschinenzeiten wird der Preis rot dargestellt, wenn er unter dem kalkulatorischen Stundensatz ist.
Wenn Sie Summenwerte ändert, wird die Summe auf die Einzelpreise zurück gerechnet. Nur die Einzelpreise werden für die weitere Berechnung verwendet. So kann es aufgrund der erforderlichen Rundungen auf die gewählte Nachkommastellenanzahl zu leichten mathematisch bedingten Abweichungen kommen. Ändern Sie den Preis pro Einheit in der Staffel, so wird ausschließlich der zweite Aufschlag (Arbeitszeitaufschlag) angepasst.
Mit dem Parameter VKPREIS_BEI_MENGENSTAFFEL_AUTOMATISCH kann definiert werden, dass der bei der Neuerfassung einer Mengenstaffel automatisch errechnete Verkaufspreis als gewählter Verkaufspreis vorgeschlagen wird. Steht der Parameter auf 1, wird der Verkaufspreis aus den Angebotsstücklistenpositionen verwendet. Steht der Parameter auf 2, so wird der anhand der Verkaufspreisfindung, also den Kundenpreisen errechnete Verkaufspreis verwendet. Bei 0 ist die Verkaufspreisübernahme abgeschaltet.
Übernehmen
Durch Klick auf Übernehmen wird die Kalkulation als neue Angebotsstückliste gespeichert und als Position AGStueckliste in Ihr Angebot übernommen. Der Staffelpreis, den Sie markiert haben, wird als Positionspreis übernommen.
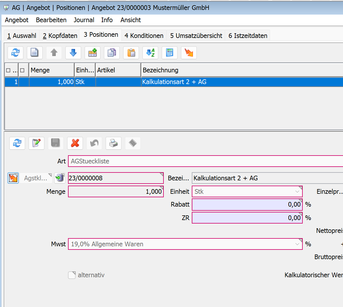
Angebotsstückliste überarbeiten
Eventuell möchten Sie eine Angebotsstückliste, die Sie über die Schnellerfassung erzeugt haben, nachträglich bearbeiten. Wählen Sie dafür die zugehörige Angebotsposition aus. Im unteren Bereich links neben dem Button “Agstkl…” zur Auswahl Ihrer Angebotsstückliste finden Sie das Blitz-Icon. Klicken Sie auf das Blitz-Icon, um Ihre Schnellerfassung zu überarbeiten.
Öffnen Sie eine mit der Schnellerfassung erzeugte Angebotsstückliste immer über das Angebot.

Schnellerfassung überarbeiten
Bildschirmeinstellungen
Für das angenehme Arbeiten mit der Schnellerfassung empfehlen wir eine Bildschirmauflösung von mindestens 1920 x 1080 Pixeln. Um die für Ihren Bildschirm beste Einstellung zu finden, können Sie die vertikale Trennlinie nach links und rechts schieben. Die horizontalen Bereiche können Sie mit den blauen Pfeiltasten größer und kleiner gestalten. Ihre gewählte Darstellung wird für Ihren Arbeitsplatz lokal gespeichert, sobald Sie “Übernehmen” klicken.
Kalkulation der Angebotsstückliste
Sie finden die Kalkulation der Angebotsstückliste sowohl im Modul Angebotsstückliste als auch in der Vorkalkulation des Angebotes. In beiden Darstellungen kann eine zum Belegdatum abweichende Preisgültigkeit angegeben werden, womit auch die Preisentwicklung sichtbar wird. Voraussetzung für die Darstellung einer Preisentwicklung ist, dass bei den Artikeln, bzw. beim Material die Preise gepflegt werden.