Erweiterte Projektsteuerung
Mit der erweiterten Projektsteuerung im Auftrag können Sie die Planung und Realisierung von Aufgaben abbilden. Abhängig vom von Ihnen gewählten Detaillierungsgrad können Sie grobe Schätzungen oder detaillierte Liquiditätspläne erzeugen.
Die erweiterte Projektsteuerung ist kein Bestandteil der Standardlizenzen und muss gesondert lizensiert und freigeschaltet werden.
In diesem Kapitel bauen wir das Beispiel Schritt für Schritt auf. Alle Hinweisblöcke mit dem Beispiel bauen aufeinander auf.
Sie sind in dem Beispiel ein Maschinenbauer und bauen Ihre ABC-Maschine exakt nach den Anforderungen des Kunden. Ihr Vorgehen ist dabei jedoch für alle Kunden gleich. Sie konstruieren die Maschine, Sie bauen die Maschine in Ihrem Haus zusammen und versenden sie dann an den Kunden. Zum Schluss gibt es eine gemeinsame Endabnahme, mit der das Projekt abgeschlossen ist.
Projektsteuerung anlegen
Die Planung wird für jeweils einen Auftrag erstellt. Sie erzeugen zu Ihrem Auftrag einen Zahlungsplan und verknüpfen Bedingungen als Meilensteine an jeden Zahlungstermin.
Grunddaten Meilensteinvoraussetzungen
Jeder Zahlungstermin kann mehrere Meilensteinvoraussetzungen für seine Erfüllung haben. Grundlegend definieren Sie die Meilensteinvoraussetzungen im Modul Auftrag → unterer Reiter Grunddaten → oberer Reiter Meilenstein Voraussetzung. Die Meilensteinvoraussetzungen in den Grunddaten müssen nur einmalig angelegt werden und stehen für alle Aufträge zur Verfügung.
Weil Sie immer nach demselben Ablauf arbeiten, legen Sie die Schritte als Meilensteinvoraussetzungen an.
Konstruktion
Zusammenbau
Abnahme
Als vierte Voraussetzung legen Sie “Material vollständig” an.
Projektteilnehmer und Projektleiter
Im Reiter Teilnehmer des Auftrags definieren Sie, wer an dem Projekt arbeiten soll. Der erste Teilnehmer wird als Projektleiter angesehen.
Die Funktionen können Sie im Modul System → unterer Reiter Sprache → oberer Reiter Sachbearbeiterfunktion definieren.
Zahlungsplan
Im Reiter Zahlungsplan legen Sie die geplanten Zahlungen mit Termin und Voraussetzungen fest. Sie können Kommentare ergänzen.
Unter dem Betrag wird der ursprüngliche Betrag in der Zeile Betrag (Ursprung) protokolliert. Die ursprünglichen Beträge können nur verändert werden, wenn Sie das Recht AUFT_DARF_AUFTRAG_ERLEDIGEN besitzen.
Wählen Sie die Meilensteinvoraussetzung aus, die erfüllt sein muss, damit der Zahlungsschritt erledigt werden kann und geben Sie bei Bedarf Kommentare an.
Im Verlauf des Projekts können Sie Zahlungstermine als erledigt markieren, indem Sie das grüne Häkchen klicken. Erledigte Zahlungstermine werden in der Liquiditätsvorschau und im Meilensteinjournal berücksichtigt. Wurde ein Zahlungsschritt versehentlich erledigt, kann die Erledigung durch erneutes Klicken auf den grünen Haken zurückgenommen werden.
In der Finanzbuchhaltung und Liquiditätsvorschau gilt: Nicht nur die Summe der offenen Zahlungspläne, sondern die Summe aller Zahlungspläne wird von der Summe der Bestellpositionen abgezogen.
Es gibt keine Verbindung zwischen Lieferscheinen oder Ausgangsrechnungen und dem Zahlungsplan. Wenn Sie einen Zahlungseingang erhalten, müssen Sie den zugehörigen Zahlungsplan manuell erledigen.
Ihr Kunde microtech GmbH hat bei Ihnen eine Maschine für 500.000 EUR beauftragt. Die Maschine soll bis zum 23.12.2024 geliefert werden, damit Sie nach den Weihnachtsfeiertagen den Endabnahmetermin planen können.
Sie haben vereinbart, dass Sie zwei Anzahlungen erhalten. Anzahlung 1 erhalten Sie, nachdem die Maschine konstruiert wurde. Anzahlung 2 erhalten Sie, sobald Sie die Maschine versendet haben. Die Restzahlung erhalten Sie erst nach der Endabnahme. Sie legen deshalb drei Einträge im Zahlungsplan an:
31.03.2024 - 100.000 EUR - Meilenstein Konstruktion
30.11.2024 - 150.000 EUR - Meilenstein Zusammenbau
31.12.2024 - 250.000 EUR - Meilenstein Abnahme

Beispiel Zahlungsplan
Meilenstein Voraussetzung
Im Reiter Meilenstein Voraussetzungen können Sie bei Bedarf weitere Voraussetzungen zur bereits im Reiter Zahlungsplan hinterlegten Meilensteinvoraussetzung hinterlegen.
Im Verlauf des Projekts können Sie Meilensteinvoraussetzungen als erledigt markieren, indem Sie das grüne Häkchen klicken. Erledigte Meilensteinvoraussetzungen werden in der Liquiditätsvorschau und im Meilensteinjournal berücksichtigt. Wurde eine Meilensteinvoraussetzung versehentlich erledigt, kann die Erledigung durch erneutes Klicken auf den grünen Haken zurückgenommen werden.
Sowohl für die Konstruktion als auch für die Abnahme benötigen Sie keine weiteren Meilensteine bzw. Voraussetzungen.
Für den Zusammenbau muss jedoch das Material im Haus sein. Sie fügen deshalb beim Zusammenbau die Meilensteinvoraussetzung “Material vollständig” hinzu.
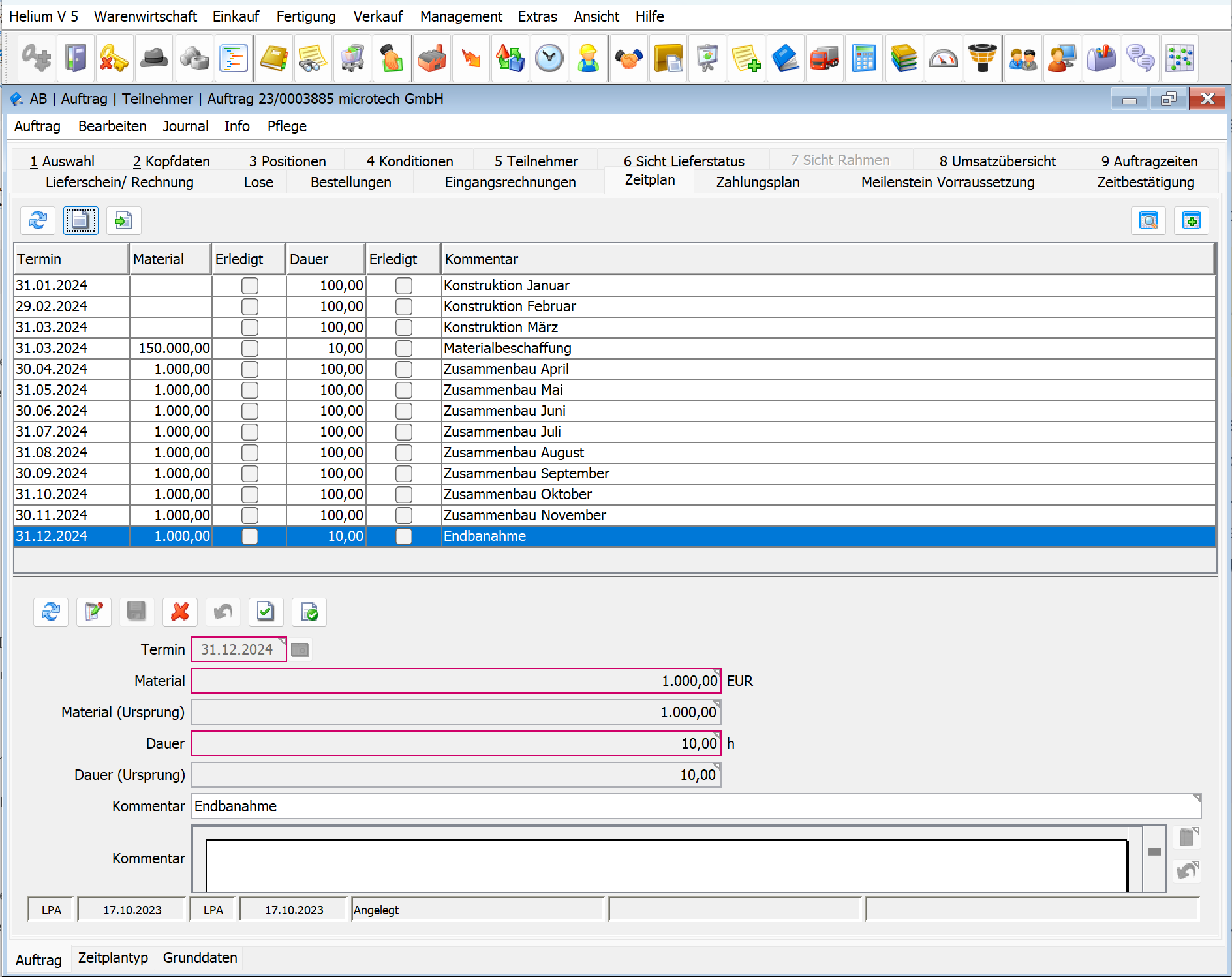
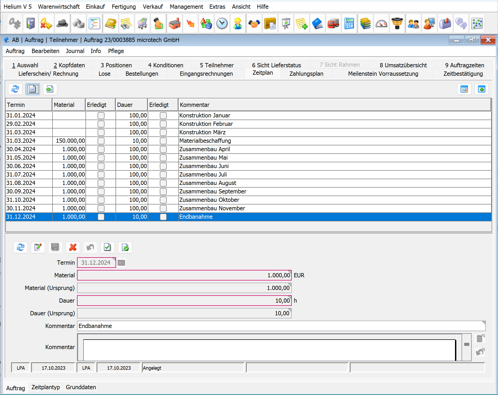
Zeitplan
Im Reiter Zeitplan erfassen Sie, welches Material und welche Arbeitszeit Sie bis zu welchem Termin vorsehen. Die Orientierung an den Zahlungsschritten im Zahlungsplan ist nicht notwendig, wir empfehlen dies jedoch wegen der besseren Übersicht.
Im Verlauf des Projekts können Sie Material- und Zeitplanungen als erledigt markieren. Im Gegensatz zum Zahlungsplan und zu den Meilensteinvoraussetzungen gibt es im Zeitplan zwei unterschiedliche grüne Häkchen.
Verwenden Sie das linke grüne Häkchen (dasselbe Symbol wie beim Zahlungsplan und bei den Meilensteinvoraussetzungen), um den Materialanteil als erledigt zu markieren. Verwenden Sie das rechte grüne Häkchen, um den Zeitanteil als erledigt zu markieren. Erledigte Zeitpläne werden in der Liquiditätsvorschau und im Meilensteinjournal berücksichtigt. Wurde ein grünes Häkchen versehentlich geklickt, kann die Erledigung durch erneutes Klicken auf den grünen Haken zurückgenommen werden.
Für Zeitpläne gibt es einen Import. Sie starten den Import über das Icon rechts neben dem Neu-Icon.
Es gibt keine Verbindung zwischen Bestellungen oder Eingangsrechnungen oder Zeitbuchungen und dem Zeitplan. Wenn Sie Rechnungen bezahlen oder Zeiten buchen, müssen Sie den zugehörigen Zeitplan manuell erledigen.
Sie starten Ihr Projekt im Jahr 2024. Bis Ende März werden Sie mit der Konstruktion beschäftigt sein, pro Monat 100 Stunden. Im März bestellen Sie Material im Wert von 150.000 EUR und benötigen 10 Stunden Zeit. Von April bis November wird die Maschine zusammengebaut, pro Monat 1000 EUR Materialkosten und 100 Stunden Arbeit. Für die Endabnahme Ende Dezember fallen Kosten von 1000 EUR und 10 Stunden an. Sie legen deshalb folgenden Zahlplan an:
3 Einträge mit 100 Stunden Konstruktion, jeweils zum Monatsende Januar bis März
Materialbeschaffung zum 31.3. mit 150.000 EUR und 10 Stunden
8 Einträge Zusammenbau mit 1000 EUR und 100 Stunden jeweils zum Monatsende April bis November
Endabnahme 31.12. mit 1000 EUR und 10 Stunden

Beispiel Zeitplan
Projektsteuerung auswerten
Liquiditätsvorschau / Projektblatt
Im Auftrag unter Info → Projektblatt wird die Projektsituation des Auftrags dargestellt. Im Folgenden erklären wir die Abschnitte des Dokuments.
Zahlungsplan
Der Zahlungsplan beginnt auf der ersten Seite. Die einzelnen Beträge pro Meilenstein und auch die Summe werden nach Termin sortiert dargestellt. Sie sehen, ob ein Schritt bereits erledigt ist.

Zahlungsplan im Projektblatt
Ist im Detail das Erledigt-Häkchen disabled, so bedeutet dies, dass mehrere Voraussetzungen für die Erfüllung dieses Zahlungsplan-Schrittes erforderlich sind. Wechseln Sie in diesem Falle in den Reiter Meilenstein Voraussetzungen und bestätigen Sie hier die einzelnen Schritte, um die vollständige Erledigung zu erreichen.
Ergänzen Sie Ihre Auswertung mit dem Zahlungsplan auf der Einkaufsseite. Auch hier können bereits erledigte geplante Positionen abgehakt werden.
Zeitplan
Der Zeitplan folgt unter dem Zahlungsplan. Die einzelnen Beträge werden pro Datum und auch in Summe dargestellt. Sie sehen, ob ein Schritt bereits erledigt ist. In unserem Screenshot wurde der für Januar geplante Konstruktionsteil bereits im Oktober des Vorjahrs beendet.

Zeitplan im Projektblatt
Die Teilschritte des Zeitplans werden Ihnen unter dem Zeitplan im Kalender dargestellt.

Zeitplan als Kalender im Projektblatt
Es werden alle Zahlungspläne angezeigt, jedoch die erledigten mit dem Offen-Betrag = 0 und Status = Erledigt. Außerdem wird die Summe aller Zahlungspläne von der BS-Pos-Summe abgezogen.
Liquiditätsplan
Unter dem Zeitplan folgt der Liquiditätsplan in Tabellenform und darunter im Diagramm. Die Liquiditätsbetrachtung erfolgt am einzelnen Auftrag anhand des Zahlungsplans inklusive Meilensteinenplanung und Zeitplan mit dem geplanten Material und den Mitarbeiterkosten.
Die Summe aller Zahlungspläne wird von der BS-Pos-Summe abgezogen. Alle Beträge sind Nettobeträge.

Liquiditätstabelle im Projektblatt

Liquiditätsdiagramm im Projektblatt
Gesamt-Liquiditätsvorschau
Sie können den Zahl- und Zeitplan der erweiterten Projektsteuerung in der Liquiditätsvorschau für das gesamte Unternehmen berücksichtigen. Im Modul Finanzbuchhaltung steht Ihnen hierfür im Journal Liquiditätsvorschau eine Auswahlbox “mit AB-Zahl-/Zeitplan” zur Verfügung.
Die Beträge in der Auftrags-Liquiditätsvorschau sind Netto Beträge, im Gegensatz zur Gesamt Liquiditätsbetrachtung, die den tatsächlichen Zahlungsfluss auf Basis der Brutto-Beträge errechnet.
Die Stunden aus dem Zeitplan brauchen in der Gesamt-Liquiditätsvorschau nicht berücksichtigt werden, da die Gehaltsabgaben über die Abgaben enthalten sind. Stellen Sie deshalb sicher, dass die Gehaltsangaben vollständig sind.
Journal Meilensteine
Das Journal Meilensteine ist eine Stichtagsbetrachtung. Geben Sie den Tag an, zu dem Sie die Meilensteine auswerten möchten.
Es wird Ihnen eine Liste aller Meilensteine angezeigt, deren Termin vor dem Stichtag liegt und die zusätzlich noch nicht erledigt sind. Ebenfalls werden Ihnen die offenen Zahlungsplanpositionen mit Terminen angezeigt.
Journal Planstunden
Das Journal Planstunden ist eine Stichtagsbetrachtung. Geben Sie den Tag an, zu dem Sie die Planstunden auswerten möchten. Alle offenen Planstunden vom aktuellen Datum bis zum Stichtag werden berücksichtigt.
Mit den Planstunden erhalten Sie eine Gegenüberstellung von der eingeplanten Dauer zu den verfügbaren Personalstunden der Auftragsteilnehmer. Die verfügbaren Personalstunden werden aus der geplanten Anwesenheitszeit jedes Mitarbeiters laut Zeitmodell und dem Verfügbarkeitsfaktor und dem Leistungswert aus Personal → Gehalt ermittelt.
Trennen Sie die Arbeitszeiten aus der Fertigung mit den sonstigen Zeiten zu Aufträgen, indem Sie die Fertigungszeiten auf Lose und ausschließlich sonstige Zeiten direkt auf den Auftrag buchen. So gewinnen Sie einen Überblick über die tatsächlichen Fertigungskosten und Sie haben im Journal Auftragszeitstatistik der Zeiterfassung eine Übersicht, welcher Mitarbeiter wieviel auf welchem Auftrag gebucht hat. Ergänzend empfehlen wir die Produktivitätsstatistik.

Beispiel Planstunden
Journal Materialbedarfe
Das Journal Materialbedarfe ist eine Stichtagsbetrachtung. Geben Sie den Tag an, zu dem Sie die Materialbedarfe auswerten möchten. Alle Bedarfe, die vor dem Stichtag liegen, werden Ihnen angezeigt.